MRが楽しい
id:bluebirdofoz
自作の HoloLens2 アプリを Microsoft Store で公開する その3(アップロードパッケージの作成)
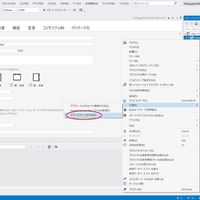
本日は Microsoft Store に関する調査枠です。 自作の HoloLens2 アプリを Microsoft Store で公開するための作業手順を記事にします。その3はアップロードパッケージの作成です。 前回記事 以下の前回記事の続きです。 bluebirdofoz.hatenablog.com今回は 6 のアップロードパッケージの作成を行います。 アップロードパ…