クマは森で用を足しますか?
id:cheerio-the-bear
Continuation による AssertionError で MockK に乗り換える
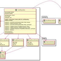
Repository 以下はだいたいこんな感じ 他の人が書かれた Kotlin のコードを見ながら、適当にそれらしく書いてみています。そんな調子でもそこそこちゃんと動いてくれるので、Kotlin の基礎みたいなところを全く習得できていないような気はします。Android の TelephonyManager API を使って SIM カードに対して APDU コマ…