PlemolJPか、それ以外か – プログラミング用フォント徹底比較!

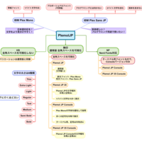
2021年7月24日。IBMから『IBM Plex Sans JP』がリリースされました。 「だから?」と思われた方、罰としてこのまま長い序文をお読みください。それ以外の方は次の見出しでお会いしましょう。 以前の記事でもお話ししましたが、こ