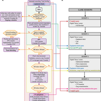
Frontiers | Improving Pediatric/Neonatology Residents' Newborn Resuscitation Skills With a Digital Serious Game: DIANA

Background: Serious games, and especially Digital Game Based Learning (DGBL) methodologies, have the potential to strengthen classic learning methodology in ...